幻影API聚合管理系统V1.2源码

admin
🌐 经济型:买域名、轻量云服务器、用途:游戏 网站等 《腾讯云》特点:特价机便宜 适合初学者用 点我优惠购买
🚀 拓展型:买域名、轻量云服务器、用途:游戏 网站等 《阿里云》特点:中档服务器便宜 域名备案事多 点我优惠购买
🛡️ 稳定型:买域名、轻量云服务器、用途:游戏 网站等 《西部数码》 特点:比上两家略贵但是稳定性超好事也少 点我优惠购买
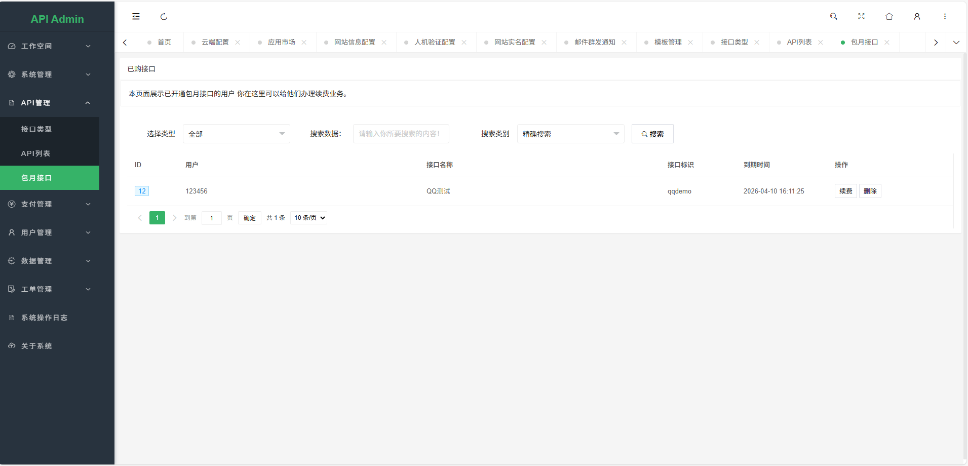
幻影API聚合管理系统基于 PHP+Mysql 进行开发的,拥有多接口管理功能支持不同的计费方式包括包月、按次、会员专享。用户可以自动注册使用,系统支持在线调试和日志记录。现有API接口只需要几行代码就可以接入本系统,实现不同的计费方式。
系统采用模块化设计,每个API接口都可以独立配置计费规则。管理员可以轻松添加新的API接口,设置接口参数、返回格式和计费标准。用户可以在线测试API接口,查看实时调用结果和错误信息
系统内置完善的用户管理系统,支持用户注册、登录、API密钥管理、余额充值、套餐购买等功。用户可以查看自己的调用记录、消费明细和账户余额。系统自动统计每个API的调用次数、成功率和响应时间,为管理员提供数据支持。
对于开发者而言,系统提供了完整的API文档和代码示例,支持多种编程语言调用。每个API都有详细的参数说明、返回示例和错误码解释。开发者可以快速集成API到自己的应用中,无需关心底层实现细节。
总之,幻影API聚合管理系统是一个功能完善、易于使用、安全可靠的API管理平台,适合各种规模的企业和开发者使用,帮助他们快速构建和扩展应用功能。


安装要求: php8.2(安装Xload扩展)mysql5.7以上 Bug及功能建议可在下方评论

安装方式 上传源码访问 /install执行一键安装,根据安装页面提示 安装对应的扩展
更新教程:覆盖更新即可,如数据库更新会有提示更新 !
更新记录:
V1.2 20260205
Ps:PHP8.2必须安装redis扩展
1.接口增加QPS请求频率限制
2.会员增加QPS请求频率配置
3.会员增加折扣比例配置
4.修复API商城点击开通会员 跳转错误问题
5.修复新用户注册默认会员组问题
6.增加按次计费折扣扣费模式
7.优化余额扣费记录内容显示
8.增加会员卡密生成,用户兑换会员功能(支持会员类型判断)
9.优化接口商城开通会员、文档显示逻辑
10.优化后台充值余额接口code返回值问题
11.新增一套全新首页文档模板
V1.1 20260123
1.修复会员添加报错
2.优化调用次数统计
V1.0 20260112
1.多接口聚合管理系统
2.支持接口三种自定义计费
3.已有接口仅需几行代码即可接入
等其他可以参考一下图片或者安装体验

安装教程

1.下载安装包
2.宝塔创建网站PHP选择8.2
3.上传下载的安装包
4.访问/install执行一键安装
5.安装完整后 后台地址/admin 账号 admin 密码 123.56
幻影API聚合管理系统V1.2源码幻影API聚合管理系统V1.2源码幻影API聚合管理系统V1.2源码幻影API聚合管理系统V1.2源码幻影API聚合管理系统V1.2源码幻影API聚合管理系统V1.2源码

手机号码 温馨提示: 如已购买请输入手机号绑定订单  点击绑定
您需要支付 5.00元 才能下载此资源
扫一扫,支付¥5.00

正在加载二维码...

支付完成后,请等待10秒左右,请勿关闭此页


文章版权声明:除非注明,否则均为AI虎哥的工具库原创文章,转载或复制请以超链接形式并注明出处。

发表评论

快捷回复: 表情:
AddoilApplauseBadlaughBombCoffeeFabulousFacepalmFecesFrownHeyhaInsidiousKeepFightingNoProbPigHeadShockedSinistersmileSlapSocialSweatTolaughWatermelonWittyWowYeahYellowdog
验证码
评论列表 (暂无评论,107人围观)

还没有评论,来说两句吧...

目录[+]

取消
微信二维码
微信二维码
支付宝二维码